Gmailアドレスを追加で取得したい理由は、SNSの登録、子ども用、仕事用などさまざまかと思います。
Gmailの追加方法には2つあり、それぞれに特徴があり用途によって最適な手段を選ぶ必要があります。さらに近年は、単にアカウントを増やして分散させるだけでなく、検索のスマート化やAI機能を活かして「1つのアカウント内の整理機能を強化する」アプローチも実務上非常に重要になっています。
この記事では、どちらの方法で作成すればよいか、追加の仕方、管理の方法をまとめて解説します。
メールアドレスを追加する方法はつぎの2つです。

1人で複数のアカウントを持ち、アカウントごとにメールアドレスを取得します。
アドレスの付け方は自由です。
主アドレスに対し、複数のサブアドレスを取得します。
アドレスの付け方は、主アドレスに任意の文字列を追加する方法になります。
Googleアカウントの追加作成数について明確な上限は設定されていませんが、管理の手間などを考慮し必要最小限に留めるのが安全です。
認証に電話番号を使用している方も多いと思いますが、同じ電話番号でも複数のアカウントを開設できる場合がありますが、セキュリティの観点から制限や本人確認が入ることがあります。
特徴については下記です。
おすすめの用途については以下の2パターンです。
【メリット】
Chromeのブックマークを仕事で使うものだけにできる
メールがプライベートのものと混ざらないので見落としが少なくなる
用途ごとにアカウントを分けることで、検索やGmailと連携するAIが参照する情報の文脈(コンテキスト)を分離でき、仕事と私用でより適切なパーソナライズを得やすくなる
「Gemini in Gmail」などのAI機能では、要約・下書き・返信補助などを活用しビジネスメールの処理を大幅に効率化できます。これらのAI支援はアカウント単位で文脈を持つため、返信工数削減を狙うならアカウントを分散させるより、1つのアカウントに集約して賢く使う方が恩恵を受けやすい場合があります。また、仕事用はメールだけでなくカレンダー、Meet、チャットなどを含めた「同一ハブ」として運用単位を揃えるのが効果的です。※より高度なAI機能を利用したい場合は、アカウントをむやみに増やすのではなく、1つのアカウントを有料のAIプランにアップグレードして強化するのも有効な選択肢です。
【メリット】
アプリのダウンロード、利用時間などペアレントコントロールできる
Youtubeのおすすめなど、子どものものと別に管理できる
(補足)複数アカウント作成の代替として、Google Oneのストレージ(200GB等)や特典を家族で共有(最大5人)し、ファミリー全体でセキュアな環境を構築する運用も比較検討の価値があります。
主アカウントに対し、受信用のメールエイリアス(サブアドレス)は実務上多数作成できます(ただし、送信元の別アドレスとして設定できるのは最大99件までです)。
メールエイリアスはつけ方にルールがあります。

「+(プラス)」または「.(ピリオド)」を主アドレスにつけ、任意の英数を足します。任意の英数は大文字も使えます。
アドレスの例
aaa+sub@gmail.com
aaa+work@gmail.com
aaa.sns@gmail.com
a.a.a.@gmail.com
ご注意いただきたい点として、個人の「@gmail.com」アカウントの場合、ピリオドの有無は無視される仕組みになっており、別のアドレスとしては区別されません。たとえば「aaa@gmail.com」と「a.a.a@gmail.com」は全く同じアドレスとして扱われます。ただし、職場や学校などのGoogle Workspace環境ではピリオドの有無で別アドレスとして扱われる場合があるため、個人Gmailと社内メールのルールを混同しないよう注意が必要です。顧客向けテストなどを行う場合は、個人GmailとWorkspaceの両方で受信テストを実施すると安心です。
個人用Gmailでは、誰かが「aaa123@gmail.com」を取得している場合、別の人が「aaa.123@gmail.com」を新しく取得することはできません。
また、「+」を用いたエイリアスは便利ですが、登録するWebサービス(例えばInstagramや一部のB2B SaaSなど)によっては受け側の実装によって「+」を含むアドレスがバリデーションエラーになり受け付けられない場合があります。X(旧Twitter)などでは問題なく利用できますが、エラーになる場合は実運用する前に登録テストを実施することをおすすめします。もしNGだった場合は、すぐに別アカウントを作成するのではなく、サービス側で「送信用の別アドレス」として設定可能かを確認するのもひとつの手です。
昨今のプライバシー保護の観点から、Googleが開発中の機能(Shielded Email等)やAppleのランダムアドレス生成も話題ですが、現時点で日本の一般ユーザーがすぐ手軽に使えるのはGmailの「+」エイリアスや別アカウントの追加です。「+」エイリアスは元のメールアドレスが推測されやすいため、信頼できるサービスへの登録に限定することをおすすめします。
パソコンまたはスマホでGoogleアカウントを追加作成する方法を解説します。
マルチログイン状態でメールを確認する方法もお伝えします。

Google Chrome(クローム)を起動します。
画面右上にあるアカウントアイコンをクリックします。

「別のアカウントを追加」をクリックします。

「アカウントを作成」をクリックします。

使用目的をクリックします。

「子供用」をクリックすると、保護者向け管理ツール(ファミリーリンク)でアカウントを管理できるようになります。
詳細はGoogle Familiesからご確認ください。

「個人」「仕事」を選択すると、入力画面が表示されます。
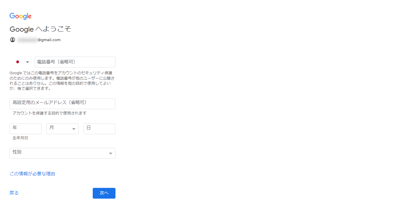
を入力し「次へ」をクリックします。
姓名、パスワードはアカウント作成後でも変更できます。

を入力します。
電話番号とメールアドレスは任意ですが、アカウントのパスワードを忘れたときなどのリカバリーのためにどちらかは設定しておくと安心です。
生年月日は正しいものを入力することが推奨されます。アカウントのトラブル復旧時や、年齢ベースの機能制限、保護者管理の利用などに影響するためです。また18歳以下は使える機能に制限があります。
入力できたら「次へ」をクリックします。

プライバシーポリシーと利用規約を確認し「同意する」をクリックします。

「新しいChromeプロファイルで続行しますか?」と聞かれます。
「OK」を選択すると、
「いいえ」を選択するとChromeアカウントは元のまま変更されません。
メインのアカウントを
にすることをおすすめします。
【補足】

Chromeを開くとアカウントのアイコンが2つ表示されます。
画像のように、ChromeアカウントとGoogleアカウントを別のものにすることも可能です。
アイコンをクリックするとアカウントを変更できます。
スマホのアプリ一覧から「設定」を開きます。
メニューから「アカウント(ユーザーとアカウント)」を開きます。
「アカウントを追加」をタップします。
アプリの一覧が表示されます。
「Google」をタップします。

「アカウントを作成」をタップします。
「自分用」または「ビジネスの管理用」を選択し「次へ」をタップします。

氏名を入力し「次へ」をタップします。

基本情報を入力します。

作成フローによりアドレスの候補が表示される場合があるためそこから選ぶか、空きがあれば希望の文字列で任意のアドレスを作成します。
選択して「次へ」をクリックします。

パスワードを設定します。
「パスワードを表示する」にチェックを入れると打ち損じを防ぎます。

電話番号を追加するか選択します。
電話番号を紐づけたくない場合は「スキップ」をタップします。
あとから電話番号や別のメールアドレスをパスワード再設定用の連絡先として設定することもできます。

アカウントが作成されました。

「プライバシーポリシーと利用規約」を確認し「同意する」をタップします。
パソコンでGoogle Chromeを開きます。

Googleアカウントのアイコンをクリックします。

Gmailを開くアカウントをクリックします。

アカウントが切り替わりました。

アカウントアイコンの左にあるメニューをクリックします。
「Gmail」をクリックします。

選択したアカウントのGmailが開きます。

Gmailアプリを開きます。

右上にあるアイコンをタップします。
スマホに接続されているGoogleアカウントが表示されます。
メールを確認したいアカウントをタップします。

選択したアカウントのGmailが開きます。
メールエイリアスとは、1つのGmailアドレスに対し、サブアドレスを作成するものです。
受信用のサブアドレスは1つのアドレスに対し、多数取得できます(送信元アドレスの追加は最大99件まで)。
メールアドレスは「+(プラス)」「.(ピリオド)」を追加して作成します。
[再掲]

受信したメールは主アドレスと同じ受信箱に届きます。
メールエイリアスは、スマホで作成することができません。
取得する場合はパソコンから操作する必要があります。

パソコンでChrome→Gmailを開きます。
右上にある「設定」をクリックします。

クイック設定が開きます。
「すべての設定を表示」をクリックします。

「アカウントとインポート」タブをクリックします。
「名前:」にある「他のメールアドレスを追加」をクリックします。

「名前」にエイリアス用の名前を入力します。
「メールアドレス」にエイリアス用のメールアドレスを入力します。
「エイリアスとして扱います。」にチェックを入れます。

アドレスが追加されました。

Gmailの「設定」→「すべての設定を表示」→タブ「アカウントとインポート」→「名前:」から削除するアカウントの右にある「削除」をクリックします。

「OK」をクリックすると削除します。
アドレスを削除しても送受信したメールは削除されません。
メールエイリアスに送られたメールは、すべて主アカウントの受信箱に届きます。

受信メールを開かないと、主アドレス宛てのメールかエイリアス宛てのメールか見分けることができません。

メールを開くと、「To」にアドレスが記載されているのでどちらに届いたメールか分かります。
メールエイリアスを作成すると、差出人を主アドレスにするか、エイリアスアドレスにするか選択できるようになります。

アドレスを選択するには、差出人アカウントの右側にある「▼」をクリックします。アドレスをクリックすると差出人が変更されます。

差出人をエイリアスで送信したメールの返信は、エイリアスに届きます。
エイリアスで返信する場合は、送信のたびに差出人をエイリアスに変更する必要があります。
変更しなければ、主アドレスで返信されます。
常に受信したアドレスで返信するようにしたい場合は設定を変更します。

Gmailの「設定」→「すべての設定を表示」→タブ「アカウントとインポート」→「名前:」にある「デフォルトの返信モードを選択:」
「メールを受信したアドレスから返信する」にチェックを入れます。
また、実務上で送信元を追加する際は、「From(送信元)」と「Reply-to(返信先)」の違いを認識しておく必要があります。問い合わせ窓口などで送信元を分ける場合、返信先が期待通りか必ずテストを行ってください。Google Workspace環境では、「エイリアスとして扱います」のチェックの有無により、同一受信箱として扱うか別系統として扱うかの挙動が変わります。
昨今のセキュリティガイドライン厳格化に伴い、独自ドメインのメールアドレスをGmailの「別のアドレスから送信(Send mail as)」に追加して利用する場合は、ドメイン側で適切な認証設定(SPF/DKIMなど)を行わないと、相手にメールが届かない可能性が高まっていますのでご注意ください。B2B SaaSなどからの自動通知が受信できない場合は、受信側の設定を疑う前に、送信元ドメインの適合性問題(Googleの送信者ガイドライン要件の遵守)であるケースが増えているため、合わせて留意が必要です。
エイリアスを作成して受信箱を分ける前に、まずは不要なメールを整理することも重要です。近年のGmailでは「Manage subscriptions(購読の管理)」機能が強化されており、登録済みのメルマガや通知を送信元単位で一括管理し、ワンクリックで簡単に登録解除できるようになっています。B2Bサービスの通知や無料トライアルの案内など、まずはこれらの整理機能でノイズを減らしたうえで、残したいものだけをエイリアスやフィルタで管理するとより効率的です。
さらに、Gmailの検索結果には「Most relevant(関連性の高い順)」が導入されており、単純な時系列(Most recent)だけでなく、最近のメール、よくクリックするメール、頻繁にやり取りする連絡先などを加味して見つけやすくなっています。受信箱が多い人ほど、複数アカウントに分散するよりも、1アカウント内で検索改善+ラベル+フィルタを活用し、運用負荷を下げる選択肢が現実的です。
エイリアス宛てに届いたメールはすべて主アドレスと同じ受信箱に入り、パッと見だとどのアドレスに届いたものか見分けがつきません。
エイリアス宛てを区別するには、メールフィルタ機能を使いましょう。
おすすめの方法は2つ
1つ目の方法は、受信トレイをスキップしないのでメールの見逃しが少なく、ラベルで分類もされるので後でまとめて確認したい場合に向いています。
2つ目の方法は、ダイレクトメールなどすぐに目を通さなくてもいいメールの場合にむいています。
また、すでに主メールアドレスに届くダイレクトメールをフィルタでひとつずつ設定している場合も、ダイレクトメール用の登録アドレスをエイリアスに変更してフィルタを設定すると管理が楽になります。
これまで、Gmailアドレスは一度作成すると変更することができず、変更したい場合はアカウント自体を作り直す必要がありました。
しかし現在、Googleは既存のGoogleアカウントを維持したまま新しいGmailアドレスに変更できる公式機能を、インドなどで試験的に展開し始めています。この機能が広く提供されれば、購入したアプリやYouTubeの履歴、Googleドライブのデータを保ったままメールアドレスだけを変更することが可能になります。
アドレスの変更を行うと、古いメールアドレスは自動的に新しいアカウントの「エイリアス」として残るため、古いアドレス宛のメールも引き続き受信できるメリットがあります。
ただし、アドレスを無制限に変更できるわけではありません。変更は「12ヶ月に1回のみ」「生涯で最大3回まで(合計4つのアドレスまで)」という厳密な制限が設けられています。さらに、変更後12ヶ月間は新しいGmailアカウントを作成したり、変更した新アドレスを削除したりすることはできない仕様となっています。
本機能がまだ適用されていない地域や、完全に別のアカウントとして分離したい場合は、従来通り新規アカウントの取得が必要です。元のアカウントデータを移したい場合は、Googleデータエクスポートサービスをご利用ください。
Googleアカウントヘルプ「Google データをダウンロードする方法」
Gmailを追加取得する方法をまとめます。
→アドレスごとに独立しているので完全に使い分けたい用途向き
→AIが参照する文脈(コンテキスト)の分離や、カレンダー・Meetを含めた業務ハブの構築、仕事・子ども専用におすすめ
→主アドレスの枝として機能するので、メールの分別をしたい場合に向き
→検索機能の「Most relevant(関連性の高い順)」や購読管理機能と組み合わせた整理、ダイレクトメール、SNSの登録用におすすめ
それぞれの特徴を活かして使い分けをしてみてもよいでしょう。また、プロバイダメールや他社のメールをGmailで一元管理したい場合、以前は「POP3受信機能」や「Gmailify」といった統合機能が使われていましたが、2026年1月をもってこれら外部メール統合機能のサポートが正式に終了します。そのため、今後は各メールサービス側で「自動転送」を設定してGmailに送るか、スマホのGmailアプリ上で各アカウントを追加しIMAP経由で管理する方法へ移行しましょう。
セールスや採用などのミーティングに関する業務を効率化し生産性を高める日程調整ツール。どの日程調整ツールが良いか選択にお困りの方は、まず無料で使い始めることができサービス連携や、必要に応じたデザインや通知のカスタマイズなどの機能が十分に備わっている日程調整ツールの導入がおすすめです。


